前言

例题是minLCTF2023中的一道maze_aot。参考wp为doctor3写的。

github上可以搜的到题目和wp。

在此主要分析doctor3写的idapython脚本,从而学习idapython。

题目

image-20230921175143023

image-20230921175211489

image-20230921175230612

image-20230921175241371

image-20230921175304225

image-20230921175326335

image-20230921175339354

idapython脚本分析

我将doctor3写的wp脚本分为三个部分,每一个部分都会尽量详细地介绍。

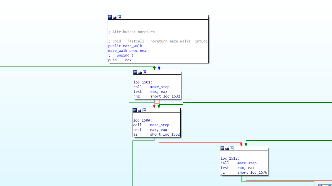
可以通过IDA清晰地看到这个题目的难点。

第一部分脚本,我称之为生成图。

#原脚本
import idaapi

function_address = 0x1500

function = idaapi.get_func(function_address)

graph = dict()
cfg = idaapi.FlowChart(function)
exclusive_nodes = list()
target_length = 65
first = None
end = 9177
jmp_dict = dict()
for block in cfg:
graph[block.start_ea] = list()
start_address = block.start_ea
end_address = block.end_ea
if first is None:
print("Starting")
first = start_address
ea = 0
if end_address - start_address <= 5:
print("found jmp block")
exclusive_nodes.append(start_address)
for succ in block.succs(): # is a jmp block, ignore it
graph[block.start_ea].append(succ.start_ea)
continue
flag = 0
tgt = 0
while (end_address - ea) != start_address:

if idc.GetDisasm(end_address - ea).startswith("jnz"):
# print(int(idc.GetDisasm(end_address - ea)[-4::],16))
flag = 1
tgt = int(idc.GetDisasm(end_address - ea)[-4::],16)
elif idc.GetDisasm(end_address - ea).startswith("jz"):
flag = 2
tgt = int(idc.GetDisasm(end_address - ea)[-4::], 16)
ea += 1
if flag != 0:
jmp_dict[block.start_ea] = (flag,tgt)
for succ in block.succs():
graph[block.start_ea].append(succ.start_ea)



print(jmp_dict)

function_address = 0x1500

function = idaapi.get_func(function_address)
cfg = idaapi.FlowChart(function)

这两句话很简单,得到maze_walk这个函数的对象,并生成函数流程图。

简单来说,就是将IDA中的我们认知的流程图告诉给机器。

graph = dict()
exclusive_nodes = list()
first = None
end = 9177
jmp_dict = dict()

graph字中键为节点,值为 这个节点后继节点的列表。

exclusive_nodes 列表用来处理jmp块,因为在流程图中jmp块单独存在,但我们知道jmp其实是跟着先前的节点。

target_length目标长度,65是需要考虑特定程序做一下变化,等到自己写程序的时候就知道了。

first是首节点。

end=9177是终点节点的定值,只不过是以10进制写出来的。

jmp_dict命名容易产生歧义,但是其目的是建立两个节点之间是如何跳转的“jnz”还是“jz”。

for block in cfg:
graph[block.start_ea] = list() #值为一个列表,存储后继节点的开始地址
start_address = block.start_ea
end_address = block.end_ea
if first is None:
print("Starting")
first = start_address #将首节点生成出来
ea = 0 # 一个变量,用来遍历这个节点的所有指令,挑选出跳转指令
if end_address - start_address <= 5: #判断当前节点是是jmp块
print("found jmp block")
exclusive_nodes.append(start_address) #将jmp块列为排除节点
for succ in block.succs(): # is a jmp block, ignore it
graph[block.start_ea].append(succ.start_ea) #将当前jmp块的所有后继节点加入graph
continue #下面的是非jmp块应该执行的内容,jmp直接continue
flag = 0 #判断从当前节点到部分后继节点是如何过去的,jnz还是jz
tgt = 0 #后继节点的地址
while (end_address - ea) != start_address:
#看循环最后有一个ea+=1,ea的作用是用end_address - ea来索引指令

if idc.GetDisasm(end_address - ea).startswith("jnz"):#某个指令是以jnz开头的
# print(int(idc.GetDisasm(end_address - ea)[-4::],16))
flag = 1 #标记为1
tgt = int(idc.GetDisasm(end_address - ea)[-4::],16) #记录下后继节点的开始地址
elif idc.GetDisasm(end_address - ea).startswith("jz"):#同上
flag = 2
tgt = int(idc.GetDisasm(end_address - ea)[-4::], 16)
ea += 1
if flag != 0: # 当前节点是通过jz或jnz转移到别的节点的
jmp_dict[block.start_ea] = (flag,tgt) #记录一下转移方式与地址
for succ in block.succs():
graph[block.start_ea].append(succ.start_ea) #记录后继节点的开始位置

总的来说,这部分作用是生成一个graph用来记录所有节点的后继节点,jmp_dict用来记录是如何到达的后继节点

第二部分脚本,是BFS跑最短路径。

def BFS(grap, star):  # BFS算法
queue = [] # 定义一个队列
seen = set() # 建立一个集合,集合就是用来判断该元素是不是已经出现过
queue.append(star) # 将任一个节点放入
seen.add(star) # 同上
parent = {star: None} # 存放parent元素
while (len(queue) > 0): # 当队列里还有东西时
ver = queue.pop(0) # 取出队头元素
notes = grap[ver] # 查看grep里面的key,对应的邻接点
for q in notes:

if q in seen: #从这开始均为本人修改
continue
if q ==9177:

parent[q]=ver
seen.add(q)
continue
if q in exclusive_nodes:
nex=grap[q][0]
if nex in seen: #这句话卡了作者两个小时
continue
parent[nex]=q
parent[q]=ver

seen.add(q)
seen.add(nex)
queue.append(nex)
if q not in exclusive_nodes:

parent[q] = ver
seen.add(q)
queue.append(q)
return parent



parent = BFS(graph, first)

p = []
a = end
while a != None:
p.append(a)
a = parent[a]
path = p
path=path[::-1]

关于BFS算法,读者可以自行百度搜索,原作者doctor3在这里的注释已经很详细了。

本人对这个BFS算法进行总结:通过BFS算法找到从起始点到所有节点的最短路径,parent字典用来记录,在最短路径的情况下,是由哪个节点(父节点)到达当前节点的。

记录完之后,再通过一个循环来找到从终点是如何到达起点的,即先找到终点的父节点,再找到终点父节点的父节点……知道找到起点。

也就是说path中的内容是逆序的。

最后得path逆序一下path=path[::-1]。

但要注意的是,如何处理jmp块,显然,我们在走到jmp时应该加入队列的是jmp块的后继块,而非jmp块。(这里原作者doctor3的wp里有问题,没有处理jmp块)(作者我调了一晚上 哭死)

第三部分,是打印路径。

print(f"路径: {path}")
for i in range(len(path) - 1):
if path[i] not in exclusive_nodes and path[i] != 5376: # 5376=0x1500 起点

next = path[i + 1]
if (jmp_dict[path[i]][1] == next and jmp_dict[path[i]][0] == 1):
print('1', end="")
elif (jmp_dict[path[i]][1] != next and jmp_dict[path[i]][0] == 1):
print("0", end='')
elif (jmp_dict[path[i]][1] == next and jmp_dict[path[i]][0] == 2):
print("0", end='')
elif (jmp_dict[path[i]][1] != next and jmp_dict[path[i]][0] == 2):
print("1", end='')
else:
print("ERR")

第一句print是打印最短路径上每个节点的地址值。

之后这个循环,则是打印结果。

但是这里的for循环中的四个if处理了各种情况。

我们简单解说一下。

还记得我们之前的jmp_dict记录的只是jnz和jz吗?如果看到ida的流程图就知道后继块不只有jnz和jz,还有紧跟着的块。第一个if条件是,当前的节点下一步与jmp记录的意义,且是jnz跳过来的,那么就应该打印1,第二个if是,如果当前块与jmp块记录的不一样,且jmp块记录的是jnz,那么说明下一步应该是jnz相反的,也就是0。

other

这里记录一下一些我自己写的脚本

import idc
import idaapi
startaddr=0x401210
endaddr=0x41DDB2
for i in range(startaddr,endaddr):
a=idc.get_wide_dword(i)
if a==0xe5894855:
if idaapi.get_func(i):
continue
else:
idaapi.add_func(i)
# 批量创建函数
import idc
addr=0x12A4+96
startaddr=addr+128*32
endaddr=addr+128*127
cha=chr(32)
for i in range(startaddr,endaddr,128):
func_name="func_{0}_{1}".format(ord(cha),cha)
idc.set_name(i,func_name,256)
print(func_name,hex(i))
cha=chr(ord(cha)+1)
#快速给函数重命名
import idc
import idaapi
startaddr=0x11C9
endaddr=0x15AE
lis=[0x50, 0x51, 0x52, 0x53, 0xE8, 0x00, 0x00, 0x00, 0x00, 0x5B, 0x48, 0x81, 0xC3, 0x12, 0x00, 0x00, 0x00, 0x48, 0x89, 0x5C, 0x24, 0x18, 0x48, 0x83, 0xC4, 0x18,0xC3]
for i in range(startaddr,endaddr):
flag=True
for j in range(i,i+27):
if idc.get_wide_byte(j)!=lis[j-i]:
flag=False
if flag==True:
for addr in range(i,i+27):
idc.patch_byte(addr,0x90)
for i in range(startaddr,endaddr):# 将这段全部取消定义(U)
idc.del_items(i)
for i in range(startaddr,endaddr): #如果这条指令时endbr64,就定义函数(P)
if idc.get_wide_dword(i)==0xFA1E0FF3: #endbr64
idaapi.add_func(i)
# iDA快速去除花指令之后定义函数